Sisujuht
Tasumisviisid
Tasumisviisiga määratakse ostu poolel hankijale arve tasumise viis (näiteks pangakonto) ning müügi poolel kajastatakse kliendi laekumise viisi. Eraldi koodid luuakse erinevate tasumisviiside jaoks: kassa, kaardimaksed, pangakontod, faktooring, tasaarveldused.
1. Väljad
- Kood - tasumisviisi tunnus, võib kasutada meelepärast koodi, kui lahter tühjaks jätta, täitub see automaatselt vaikimisi tasumisviisiga
- Nimi - tasumisviisi nimetus
- Konto - tasumisviisi konto, näiteks pangakonto puhul selle finantskonto
- Tüüp - valiku „Võrdne“ korral saab selle tasumisviisiga kinnitada ainult selliseid laekumisi/tasumisi, mille kogusumma on 0. Nt ridadel on summad +100 ja -100, mis kokku annab 0. Kui laekumise summa on nullist erinev, siis „Võrdne“ tüübi korral seda kinnitada ei õnnestu
- Pangakonto/IBAN - tasumisviisiga seotud arveldusarve(IBAN) number
- Pangakonto valuuta (SEPA XML VÄLJUND) - arveldusarve valuuta, oluline täita automaatse andmevahetusliidese (nt Gateway) kasutamisel, et programm oskaks valida õige arveldusarve olukorras, kus ühe arveldusarve jaoks on mitu tasumisviisi loodud
- Teenustasu pangakonto (SEPA XML VÄLJUND) - mõeldud juhtudeks, kus pangas ei ole võimalik teenustasu deebetkontolt võtta, sest tegemist on nn peegelkontoga
- Pank - valige rippmenüüst arveldusarvele vastava panga tunnus
- Ekspordi tüüp - laekumistel/tasumistel selle tasumisviisiga kasutatav ekspordi tüüp, määrab genereeritava faili struktuuri, tavajuhul on selleks 18 (SEPA EST). LHV panga puhul tuleb ekspordi tüübiks valida 20 (SEPA EST (09))
- Eksport koondmaksetena - kasutatav eelkõige palga tasumisel, et maksed kokku koondada. Kui valik on määratud „Ei“, siis luuakse pangas iga makse eraldi. „Jah“ valiku korral genereeritakse koondmakse (pangaväljavõttes on mitu makset, aga üks kirje)
- Ekspordi kanal - oluline valida automaatse andmevahetusliidese (nt Gateway) kasutamisel
- Ekspordi kanali tunnus -
- Ekspordi kanali leping - vajalik täita tasumiste Swedbanki saatmisel. Vt täpsemalt siit: Tasumise panka saatmine panka - Swedbank
- Objekt - Tasumisviisi kasutamisel kaasa tulev objekt
- Projekt - Tasumisviisi kasutamisel kaasa tulev projekt
- Teenuse kood/Lepingu kood/Cust kood - kasutatavad vaid erijuhtudel, vajalik pigem SEPA välismaksete puhul. Väljad on seotud ISO XML faili struktuuriga
- Kohad - kohtade loetelu, kus konkreetset tasumisviisi kasutada saab
- Pangateenused - pangateenuste finantskonto
2. Tasumisviisi infomull
Näitab tasumisviisi nime ja kontot.
Kui infomulli ei soovi näha, siis välja lülitamine Isiklikud→ Kasutajaseadistused:
3. Vaikimisi tasumisviis
Kui kasutaja teeb ainult ühetaolisi toiminguid, siis saab automaatselt seadistada tasumisviisi mis alati dokumendile asetub. Alati on võimalik vajaduse korral käsitsi koodi vahetada.
Kui laekumise, tasumise, väljamakse jne dokumendi loomisel tasumisviisi lahter tühjaks jätta, täitub see automaatselt vastavalt Isiklikud→ Kasutajaseadistused→Tasumisviis määratud tasumisviisiga.
4. Piiratud õiguste kasutamine tasumisviiside puhul
Kui kasutajal ei ole õigust näha mõne pangakonto väljavõtteid (näiteks palga tasumise konto), siis on võimalik kasutaja või kasutajagrupi peal seadistada täpselt talle lubatud tasumisviiside nägemise õigusi.
Muuta saab : Kasutajagrupi õiguste muutmine→Muu→Nägemisõigused→Lubatud tasumisviisid.
Kui lahter on tühi, on lubatud kõik tasumisviisid. Kui on täidetud, siis on lubatud ainult komaga eraldatud nimekirjas olevad tasumisviisid.
Piiratud tasumisviis mõjutab dokumente
- Pangaväljavõtted
- Kassa dokumendid
- Väljamaksed
- Palga tasumised
- Laekumised
- Tasumised
Piiratud tasumisviis mõjutab aruandeid
- Palga aruanne
- Laekumised
- Tasumised
Pangaliidese seadistamine
All leiad kiirjuhise ja minimaalsed vajalikud sammud oma pangaliidese aktiveerimiseks - automaatse impordi ja panka maksete saatmise osas. Põhjalikuma ülevaate toimimisest ja lisa võimalustest leiad Automaatne import ja maksete saatmine.
1.Swedbank Gateway
1.1. Automaatne import
Pangas:
- Internetipank → Igapäevapangandus → Digipangandus
- Sõlmi Swedbank Gateway Operaatori kanali leping
- Operaator: OÜ Directo
Directos:
- Kui järgmiseks hommikuks väljavõtet ei teki → saada aktiveerimispalve info@directo.ee
- Kui soovid, et väljavõttele asetuks automaatselt õige tasumisviis, täida vastaval tasumisviisil Pangakonto/IBAN.
1.2. Maksete saatmine
Pangas:
- Internetipank → lisada Gateway Operaatori lepingule teenus → Maksete import internetipanka → kinnitada digiallkirjaga
- Salvesta/kopeeri lepingu number
Directos:
- Tasumisviisile tuleb määrata Ekspordi kanal Swedbank GW
- Tasumisviisile tuleb lisada SGW lepingu number väljale EKSPORDI KANALI LEPING
- Tasumisviisile tuleb lisada arveldusarve, millelt makseid tehakse Pangakonto/IBAN
- Tasumisviisile vali PANK
- Ekspordi tüüp 18 (SEPA EST)
- Grupi (või kasutaja-) õiguste alt tuleb sakis Muu lubada kanal Swedbank GW
- Tasumise dokumendil, nupu SEPA EST asemele kuvatakse nüüd nupp Saada panka
2. LHV Connect
1.1. Automaatne import
Pangas
- Täitke LHV Connect taotlus, valige tarkvaraks Directo ja teenuseks Automaatne kontoväljavõte
Directos
- Täida
süsteemi seadistused→ Transport→ LHV pangakontod/IBAN-idarveldusarve(d), mille väljavõtteid soovid automaatselt Directosse - Kui seadistuste salvestamine palub teil pöörduda kasutajatoe poole, siis tehke seda, saates aktiveerimise palve info@directo.ee
- Kui soovid, et väljavõttele asetuks automaatselt õige tasumisviis, täida vastaval tasumisviisil Pangakonto/IBAN
1.2. Maksete saatmine
Pangas:
- Täitke LHV Connect taotlus, valige tarkvaraks Directo ja teenuseks Maksete algatamine
Directos:
- Tasumisviisile tuleb määrata Ekspordi kanal LHV Connect
- Tasumisviisile tuleb lisada arveldusarve, millelt makseid tehakse Pangakonto/IBAN
- Tasumisviisile vali PANK
- Ekspordi tüüp 20 (SEPA EST (09)
- Grupi (või kasutaja-) õiguste alt tuleb sakis Muu lubada Kanal LHV Connect
- Tasumise dokumendil, nupu SEPA EST asemele kuvatakse nüüd nupp Saada panka
3. SEB Baltic Gateway
1.1. Automaatne import
Pangas
- Internetipank → SEB Baltic Gateway teenuseleping, sõlmib juhatuse liige
- Operaator: Directo OÜ
Directos
- Täida
süsteemi seadistused→ Transport→ SEB Gateway pangakontod/IBAN-idarveldusarve(d), mille väljavõtteid soovitd automaatselt Directosse - Kui seadistuste salvestamine palub teil pöörduda kasutajatoe poole, siis tehke seda, saates aktiveerimise palve info@directo.ee
- Kui soovid, et väljavõttele asetuks automaatselt õige tasumisviis, täida vastaval tasumisviisil Pangakonto/IBAN
1.2. Maksete saatmine
Pangas:
- Sõlmi SEB Baltic Gateway leping ja aktiveeri teenus „Maksete algatamine“
Directos:
- Tasumisviisile tuleb määrata Ekspordi kanal SEB Baltic Gateway
- Tasumisviisile tuleb lisada arveldusarve, millelt makseid tehakse Pangakonto/IBAN
- Tasumisviisile vali PANK
- Ekspordi tüüp 18 (SEPA EST)
- Grupi (või kasutaja-) õiguste alt tuleb sakis Muu lubada Kanal SEB Baltic Gateway
- Tasumise dokumendil, nupu SEPA EST asemele kuvatakse nüüd nupp Saada panka
4. Coop Pank Gateway
1.1. Automaatne import
Pangas:
- Coop Pank koduleht → Esita taotlus → Majandustarkvara kaudu
- Tarkvara: Directo
- Teenus: Automaatselt genereeritav kontoväljavõte
- Leping aktiveeritakse panga poolt ~2 tööpäevaga
Directos:
- Grupi (või kasutaja-) õiguste alt tuleb sakis Muu lubada Kanal Coop Gateway
- Tasumisviisile tuleb määrata Ekspordi kanal Coop Gateway ja täita Pangakonto/IBAN
- Kui lepingu aktiveerimise järgmiseks hommikuks väljavõtet ei teki→ saada aktiveerimispalve info@directo.ee
1.2. Maksete saatmine
Pangas
- Coop Pank koduleht → Esita taotlus → Majandustarkvara kaudu
- Tarkvara: Directo
- Teenus: Automaatselt genereeritav kontoväljavõte
Directos:
- Tasumisviisile tuleb määrata Ekspordi kanal Coop Gateway
- Tasumisviisile tuleb lisada arveldusarve, millelt makseid tehakse Pangakonto/IBAN
- Tasumisviisile vali PANK
- Ekspordi tüüp 18 (SEPA EST)
- Grupi (või kasutaja-) õiguste alt tuleb sakis Muu lubada Kanal Coop Gateway
- Tasumise dokumendil, nupu SEPA EST asemele kuvatakse nüüd nupp Saada panka
Käsitsi pangaväljavõtte import ning tasumiste maksefaili loomine
1. Käsitsi faili import
Ettevalmistus
- Ava uus pangaväljavõtte dokument.
- Vali päises tasumisviis, mis on seotud soovitud pangakontoga ehk täidetud PANGAKONTO/IBAN
Kontrolli, et tasumisviisil oleks valitud EKSPORDI TÜÜP = 18 (SEPA EST)
- Salvesta dokument.
Pärast salvestamist muutub aktiivseks nupp Import.
Pangafaili importimine
- Vajuta Import.
- Vali oma arvutist pangaväljavõtte fail.
- Kinnita faili üleslaadimine.
Näiteks kui soovitakse importida Swedbank'i arvete faktooringu faili:
- vali tasumisviis
- pangaväljavõtte päises läheb Import nupp aktiivseks, vajuta sellele
- vali õige imporditav fail
Impordi tulemus
- Iga pangafaili kirje kohta tekib üks rida pangaväljavõtte dokumendile.
- Imporditakse kõik tehingud (nii laekumised kui tasumised).
- Directo määrab rea tüübi automaatselt pangafaili kirje tüübi alusel (nt Laekumine, Tasumine jne).
- Vajadusel saab rea tüüpi käsitsi muuta.
Toetatud impordiformaadid
- ISO XML EST (camt.053.001.02 / camt.052.001.02)
- camt.054.001.02
- PayPal (TAB) – võimaldab importida PayPali tehingud TAB-eraldatud failist ja luua nende põhjal laekumised
PayPali eriseadistus
- Väli InvoiceNumber imporditakse pangaväljavõtte väljale Viitenumber.
- Selle abil saab seadistada laekumise loojat tuvastama Directo arve.
- Eeldused:
- PayPali arve tunnus on salvestatud arve lisaväljas
- määratud on süsteemiseadistus „Arve lisaväli, kus hoitakse arve viitenumbrit”
Kordusimport ja unikaalsed tunnused
Oluline teada:
- Kui väljavõttest on juba loodud dokumente ja tehakse uus import:
- kustutatakse read, millest pole veel dokumenti loodud
- dokumentidega seotud read jäävad alles
- kui sama kirje on failis olemas, ei impordita seda uuesti (unikaalse tunnuse alusel)
- Igal pangatehingul on pangas unikaalne tunnus, mis imporditakse ka Directosse.
- Import lisab ainult need read, mille tunnust pole varem imporditud.
- See väldib sama tehingu mitmekordset importimist.
Näide: kui sama väljavõte importida kohe uuele pangaväljavõtte dokumendile, võib tulemuseks olla dokument ilma ühegi reata, sest kõik tehingud on juba varem imporditud.
2. Käsitsi maksete eksportimine panka
Kinnitatud tasumised saab eksportida internetipanka. Selleks on tasumise dokumendil nupp SEPA EST.
Nupu tekkimiseks on oluline Tasumisviisil ära täita järgmised väljad.
- EKSPORDI TÜÜP - määrab maksefaili formaadi (SEPA).
- Tavaliselt 18 (SEPA EST)
- LHV panga puhul 20 (SEPA EST (09))
- PANGAKONTO/IBAN - Ettevõtte pangakonto, millelt maksed tehakse
- PANK - vali pank nimekirjast
Ilma ekspordi tüübita ei teki tasumisele nuppu „SEPA EST“.
Maksete eksportimise töövoog:
- Loo tasumise dokument
- Vali tasumisele kuuluvad ostuarved
- Veendu, et hankija arveldusarve ja vajadusel ka viitenumber on täidetud
- Vajuta nuppu „SEPA EST“
- Salvesta fail arvutisse
- Mine internetipanka → Impordi maksefail
- Lae fail panka ja kinnita maksed
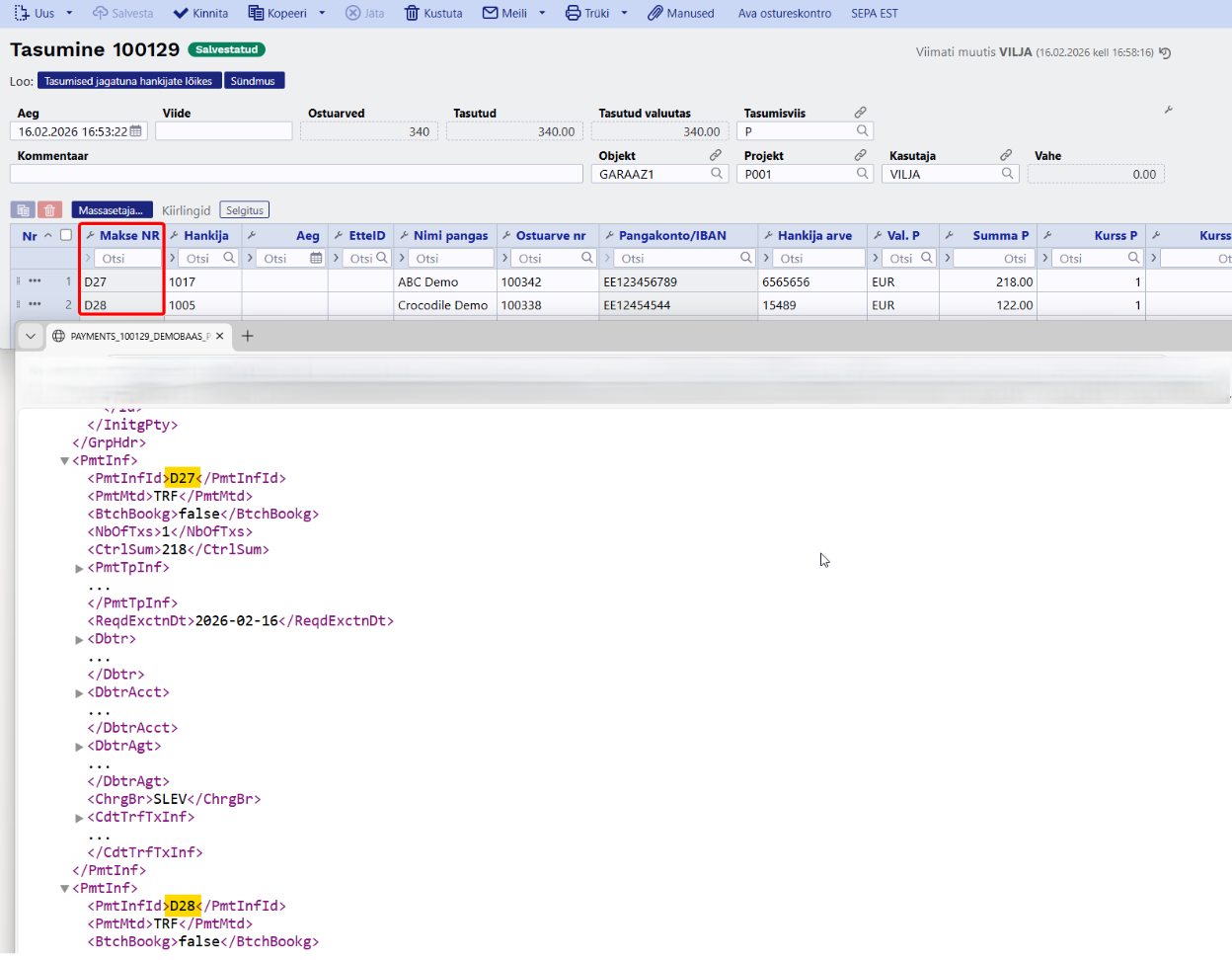
Tasumise dokumendi kinnitamisel tekivad ridadele Makse nr, mis on sisuliselt panga maksekorralduse numbrid. Pangaväljavõtte importimisel toimub tasumise ja makse seostamine Makse nr alusel, mistõttu on oluline, et ekspordifailis ja tasumise dokumendil oleksid samad Makse nr väärtused.
Iga SEPA EST nupule vajutamine genereerib kinnitatud tasumise dokumendile uued Makse nr väärtused. Et pangaväljavõte ja tasumine hiljem korrektselt seostuksid, tuleb veenduda, et panka eksporditakse kõige värskem maksefail.









